Amir Exir

Amir Exir, M.Eng EE, P.E., NCSO

Power Systems Engineer | AI Researcher | Operation & Planning Expert | UT Austin AI Graduate Student

Professional Summary

Professional Engineer (P.E.) and NERC Certified Reliability Coordinator with several years in power systems across operation, planning, and modeling at ERCOT and LCRA. Experienced in PSS/E, GE EMS SCADA/TSM/DTS, ABB MMS and Python. I hold a master of Engineering in Electrical and Computer Engineering and currently pursuing an M.S. in AI at UT Austin. AWS/IBM Certified.


Education

UT Logo
University of Texas at Austin
M.S. in Artificial Intelligence (2024–Present), GPA 3.5
Lamar Logo
Lamar University
M.Eng. in Electrical & Computer Engineering (2020), GPA 3.8
Beheshti Logo
Shahid Beheshti University
Bachelor of Science in Electrical & Computer Engineering (2017)
Masters License Framed

Experience

PEC Logo
Transmission Planning Engineer 4 (PEC)
Jan 2026 – Present, Austin TX
LCRA Logo
Transmission Planning Engineer/EMS Advanced Application Operation Engineer (LCRA)
Aug 2022 – Jan 2026, Austin TX
ERCOT Logo
Resource Integration Engineer/Operation Training Instructor/Real Time Shift Engineer (ERCOT)
Oct 2019 – Aug 2022, Austin TX
CFISD Logo HISD Logo
Associate/Substitute Teacher (CFISD / HISD)
2018 – 2022, Houston TX
AI background

Amir Exir’s Interactive AI Projects

Tools built to automate, simplify, and accelerate engineering workflows using AI, NLP, and power system knowledge.


ERCOT All-in-One AI Assistant

An intelligent assistant trained on ERCOT’s Nodal Protocols, Planning Guides, Interconnection Handbook, and Working Group manuals (DWG & SSWG). Designed to help engineers, planners, and developers quickly navigate ERCOT’s technical standards—covering topics like PMCR/DCP submissions, Section 6.9 generator modeling, dynamic validation, and market rule compliance.

Ask the ERCOT AI Assistant

Amir Exir's ERCOT AI DWG & SSWG Assistant

Built to answer questions from ERCOT’s Dynamic and Steady-State Working Group manuals. Supports queries about flat start case development, model validation, and NERC compliance.

Ask the ERCOT DWG & SSWG Bot

Amir Exir's ERCOT AI Planning Guides Assistant

Interact with the official ERCOT Planning Guide — get clear answers about planning procedures, updates, and compliance expectations.

Ask the ERCOT Planning Bot

Amir Exir's ERCOT AI Resource Integration Assistant

Designed to support engineers and developers with ERCOT’s interconnection process. Ask questions about data submittals, timelines, and requirements.!

Ask the ERCOT Resource Integration Bot

Amir Exir's ERCOT AI Nodal Protocals Assistant

Helps you quickly search and understand ERCOT Protocols — from market rules to operating procedures.

Ask the ERCOT Nodal Protocals Bot

ERCOT Load Dashboard

A real-time ERCOT grid monitoring and forecasting dashboard that visualizes system load, renewable generation, and outages. It integrates ERCOT’s Public API for live data access and includes a machine learning module for short-term load forecasting. Ideal for engineers and analysts to explore grid trends interactively.

Launch the ERCOT Load Dashboard

ERCOT News & Regulatory Updates

This platform combines:

Open the ERCOT News & Regulatory Updates Dashboard View ERCOT News and Regulatory Updates on Telegram

Amir Exir's PSS/E API Assistant

An AI-powered Copilot-style tool that helps engineers automate common PSS®E workflows using Python. It leverages semantic search over curated technical materials and examples to generate scripts for contingency analysis, dynamic simulation, and model tuning.

Ask the PSS/E Automation Bot

Amir Exir's PSS/E Multi-Agent Automation Bot

An advanced AI-driven multi-agent assistant for automating complex PSS®E tasks using Python. It combines task planning, retreival, execution & intelligent code generation Agents in an Agent loop, and retry mechanisms to produce validated scripts for workflows like contingency analysis, load flow, and GUI-based tools. Powered by semantic search over curated PSS/E API and real examples.

Try the PSS/E Multi Agent Automation Bot

Power Fault Classifier

An interactive AI tool that predicts power system fault types using current and voltage measurements (Ia, Ib, Ic, Va, Vb, Vc). Built using Scikit-learn, Streamlit, and real system data — ideal for field diagnostics and system protection training.

Launch the Fault Classifier App

Download Sample Test CSV

Test dataset adapted from Electrical Fault Detection and Classification by eSathyaPrakash on Kaggle.


Hourly Load Forecast App (AEP / PJM)

A forecasting tool that predicts hourly energy consumption for AEP / PJM regions using historical data and machine learning models. Built in Streamlit for interactive exploration.

Launch the Hourly Load Forecast App

Dataset source: Kaggle - PJM Hourly Energy Consumption


Power Grid GNN analyzer

An advanced Graph Convolutional Network (GCN + Message Passing) that learns from simulated power grid scenarios to predict voltage and thermal alarms across buses and transmission lines. The model dynamically reconstructs grid topologies, trains on N-1/N-2 contingency cases, and performs cross-validation to ensure high accuracy.

Built using PyTorch Geometric, Pandapower, Scikit-learn, and Streamlit.

Launch the Power Grid GNN App

Tip: In the Streamlit app, you can toggle between Voltage Alarms, Thermal Alarms, or Combined prediction modes for end-to-end learning and real-time grid visualization.

Power Grid GNN Predictor

An advanced Graph Neural Network (GNN) system that learns from simulated power grid scenarios to predict voltage violations and thermal overloads across buses and transmission lines. Features four state-of-the-art architectures: GCN (baseline), GAT (attention-based), GIN (isomorphism-aware), and Graph Transformer (achieving 94.53% voltage accuracy and 96.51% thermal accuracy). The system trains on 200 N-1 contingency scenarios with complete topology reconstruction and real-time graph visualization. Built using PyTorch Geometric, Pandapower, Scikit-learn, and Streamlit.

Launch the Power Grid GNN App

Tip: In the Streamlit app, select between GCN, GAT, GIN, or Transformer architectures, toggle between Voltage or Thermal classification modes, and visualize interactive power grid topologies with real-time training metrics and class-balanced performance analysis.


Disclaimer :
The AI assistants provided on this site are built using public technical documentation and semantic search to help users navigate ERCOT planning guides, interconnection procedures, and scripting tasks. However, all responses are generated by AI and may contain inaccuracies or omissions.

Users are fully responsible for validating the information before applying it in operational, regulatory, or professional contexts. Amir Exir does not assume any responsibility for decisions, compliance outcomes, or damages resulting from use of these assistants.

TinyLlama Fine-Tuning for Medical Q&A

Fine-tuned TinyLlama-1.1B-Chat on the MedQuAD dataset (16K medical Q&A pairs) using LoRA parameter-efficient fine-tuning. Achieved measurable improvements in ROUGE-1/2/L while keeping training feasible on limited compute (gradient checkpointing, 4-bit quantization, AdamW + warmup). Published model and reproducible workflow now available for the AI healthcare research community.

View Model on Hugging Face View Slides View Report (PDF)

Project completed for AI in Healthcare (AI W395T) at UT Austin. View presentation online.


Stock Market & Crypto AI Agent

This project combines real-time market data, AI-generated trading summaries, and automated daily updates using Streamlit, n8n, and the Alpaca Paper Trading API.

Launch the Stock Market & Crypto AI Agent View Daily Market Updates on Telegram

Features:

  • Live market data and SMA crossover strategy
  • Paper trading integration via Alpaca API
  • Adjustable moving average parameters
  • Safe demo mode for public access
  • AI-generated daily market summaries (auto-updated from GitHub)
  • Telegram notifications for new AI summaries
  • Automated file versioning for each market update

AI Interview Assistant

An interactive interview preparation assistant trained on my professional background, resume, and STAR stories. Built with OpenAI’s GPT API and Streamlit to simulate realistic behavioral interview sessions.

Launch the AI Interview Assistant

This tool helps me practice interview questions across Amazon’s Leadership Principles and technical problem-solving scenarios.



TeslaFSDKiller: Deep Learning Project

I trained a neural network to drive autonomously in SuperTuxKart using CNNs, Transformers, and MLPs. This project, inspired by my Deep Learning course at UT Austin, showcases waypoint prediction and dynamic driving through an open-source simulator.


AELab – Power System Analysis Suite

AELab is a Python-based GUI that automates key PSS®E workflows for power system engineers, including contingency analysis, dynamic simulation, transmission project reporting, and IDV generation. Built using AI-assisted development and real-world experience at LCRA and ERCOT.

ACCC Analysis Tab

ACCC Analysis Input & Progress

AELabDARKMODE

Single and Double Contingency Generator to use for steady state Analysis

ACCC Thermal Results

Thermal Violations Summary

Voltage Violations Results

Voltage Violations Summary

AELABVOLTAGEVIOLATIONEXCEL

TPIT – AELAB Voltage Violations in Excel

AELabThermalViolationsExcel

TPIT – AELab Thermal Violations in Excel

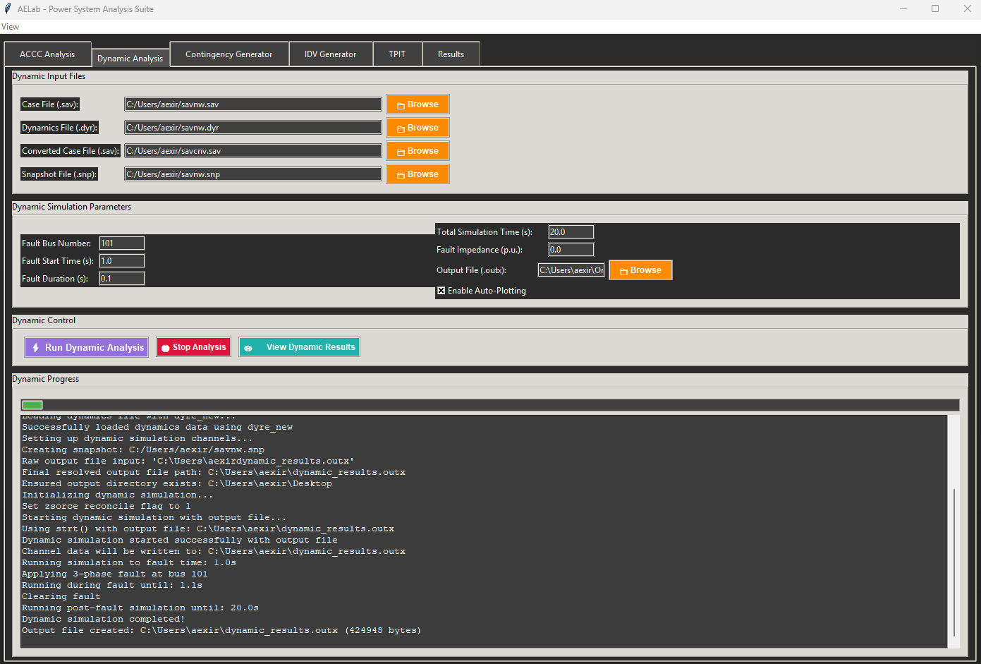
AELabDARKMODE

Dynamic Analysis– AELab Dark Mode

Dynamic Results

Dynamic Simulation Report

Dynamic Results

Dynamic Simulation Plot

IDV Generator

IDV Generator – Line Upgrades

TPIT Tool

TPIT – Transmission Project Info Tool

AELab

AELab Key Features



License and Certifications

AI in Healthcare Case Studies in Machine Learning Ethics in AI Badge Machine Learning Badge Optimization Badge Deep Learning Badge AWS Cloud Practitioner Badge
NCEES FE Exam Badge NCEES PE Exam Badge

Download My Resume & Certificates

PE License NERC Cert

Outside the Office – Paddleboarding & Biking Fun

Paddleboarding 1 Paddleboarding 2 Biking 1 Biking 2 Biking 3 Biking 4

My Music Setup

DJ Setup

My personal DJ station setup


My Apple Music Playlist

Ask Amir’s Assistant
🤖